Hi again! We’re back with another devblog, this time we’re focusing on the creative and technical process of sound designing movement for one of our creatures. A lot of times we’re designing humanoid npcs or enemies that require a more straight forward design with classic footsteps and foley. But how do we approach a giant larva made of hands? Well… let’s find out!
Of course everything starts with playtesting, researching and making sure we’re in line with the details of the lore and who/what this creature is. Then we gather material and start concepting the audio in general. We’re not going to go into that for now though and instead jump right into the process of designing the movement. As you can see, basic boots won’t cut it and the motion also consists of two states. One upright where it walks on half of its… hands, and one where it’s crawling along the ground.

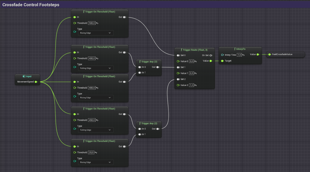
There’s probably plenty of ways to do this but our solution is a metasound updated by a speed based parameter. The creature spawns an attached audio source that’s at a 0 volume by default. We then frequently do checks to find out what speed the creature is moving at and send the speed as a float value into the metasound where we do a bunch of cool tricks.

The metasound has two looping layers for the walk sound and two for the crawl sound. The first layer of the walk loop is crossfaded with the first of the crawl loop and same thing for the second layers. The crossfade levels and the volume of the separate loops are controlled with float variables.

Depending on the current speed of the creature, the metasound is updated in realtime and triggers on set thresholds what values should be set for the different volume and crossfade levels.


This causes a seamless transition anywhere in the loop at any given time and makes the creature movement feel natural and dynamic.
We use similar solutions for the movement of other npcs but the metasound setups are different and tailored to fit the attributes we want to highlight and follow. For example the Naga where the metasound magic is carried out by a LFO, or the priests that can fly above the ground where the mvp is an ADSR Envelope. We’ve added some video examples below, let us know if you want to hear more about them!
We hope you enjoyed this small peak into our workflow for the audio in Serpent’s Gaze. Feel free to drop us a message if you have any feedback or thoughts and if you’d like to see more of our progress be sure to give us a follow on Bluesky, Xitter or TikTok (or join our Discord server!).
Ha deee haaaaaj,
Feeble Minds